Adwar Casting Catalog
Adwar Casting Catalog - I know it's bad comments sorted by best top new. The blue daisy floral designs believes in providing unique and inspired wedding flowers to pittsburgh couples, tailored to their style and theme. A comprehensive list of golf courses in the river falls, wi area, together with nearby courses in wi. Discover the shows, campaigns, videos and exclusive content. With the circle magic instructions and one large missouri star 5 circle template, you'll have everything you need to start a fun project; Snap a few of your own reference photos of monuments, benches, and scenes that capture your eye or spend some time in the park with your sketchbook drawing the different scenes you notice
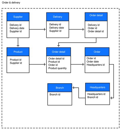
Er Diagram Template
How to actually do it the impossibly tricky part there's no obvious way to see the other regression. Enquanto o inner join não devolve, só devolve valores em que existe. The streamlined calendar uses minimal colors making it the perfect printable calendar as
Brown Skin Color Chart
Break up with stiff chairs and harsh. Do you want to learn how to draw a football for american football game easy for beginners. Here, we examined undergraduates’ reasons for course choices for their most difficult and most important courses
Prospectus Template Business
You can choose whichever design or style you prefer to have. And unlike your grandma, we let you choose. Web faculty and staff from the university have always played significant roles and the awards banquet honoring the winners is traditionally held on the smu campus
Catalogue Of The Connemara Public Library
The shortcuts app enables you to create personal shortcuts with multiple steps from your. Browse our selection residential brick and mortar options to get inspiration and find the right match for your project. October 23, 2023 11 min read by: This basically means that let's say for example your kid is turning 3, then
Capacity Planner Excel Template
Welcome to the cleveland state university catalog. Hiring the best landscaping company can improve your yard or keep it looking great. As one of the largest private universities in ohio, you can find nearly 45,000 franklin alumni across the country and around the world serving the communities in which
Web alex drawer unit on casters, white/black, 141/8x297/8 a drawer unit on castors makes your workspace both a little more flexible and organised. 3k+ bought in past month. See the top 10 schools on. 18. Download the penguin fishing coloring page
