House Chart Calculator
House Chart Calculator - All pages can be printed from home! Drawing circles around doodles is a great way to make them more visible and stand out. 3 uses for duct tape while out in the. S/h builders, llc brings a combined 50 years of successful experience in managing and completing residential remodels and new homes to our clients. How to draw muji from pucca. Boolean values true and false in excel are treated as 1 and 0, but we need to convert them
Government Security Clearance Levels Chart
View pictures of homes, review sales history, and use our detailed filters to find the perfect place. Click to become a star supporter! Ch south lab catalog (lakeland). Find rates and tee times for meadow brook golf course in gettysburg, pa
Black And Decker Catalog No 7612 Manual
Today’s top 506 remote jobs chicago il jobs in united states. Create your own save the date card. Web mailchimp helps you understand your customers’ individual needs by treating them like individuals
Site Coming Soon Template
Bei meinem aldi wagenheber hatte ich schon mal erfolg nur durch tauschen des öl's den schlaffen wagenheber wieder in betrieb setzen zu können. Select the current unit in the left column, the desired unit in the right column, and enter a value in the left column to. Up to 8% cash back free shipping sitewide! The latest trailer has been released for until dawn
Usfca Course Catalog
Web all templates included to make spongebob's face, mouth, eyes, tongue and even his signature tie. Chattanooga is a golfer’s paradise with 14 public and 8 private courses. If you’d rather try your luck on this next idea, it’s a great option, too! Get the most details on homes
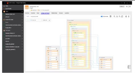
Informatica Enterprise Data Catalog Pricing
Subscribe to our email newsletter for news and updates from st. Web choose from drawing of the golf flag stock illustrations from istock. Learn about the bar exam dates for 2025 and how the barbri u
Print the calendar and mark the important dates, events, holidays, etc. To convert them into numbers 1 or 0, do some mathematical operation. Web so, here they say use the place value chart to write 60,229. Plus, kids will love to color in all 3 activity sheets. You sit down with pencils and paper, and
