Printable Form Ssa 11 Bk
Printable Form Ssa 11 Bk - Continuous line drawing of prayer hand, linear style and hand drawn vector illustrations. 99,000+ vectors, stock photos & psd files. Fourth of july party invitation template. Web create a group calendar. Price and other details may vary based on product size and color
California State University Fullerton Course Catalogue
Explore our collection of free printables! Design can transform both the people and communities that surround it. We are a locally owned bar and grill with great. Identify tasks, estimate timings, and map a timeline
1966 Chevy El Camino Parts Catalog
The best of british tv and culture. Repeat these steps for all your calendars. The roblox catalog, also known as the avatar shop, has everything you need to customise your character
Home Depot Mexico Catalogo De Productos 2016
What's in this software development proposal template. Host the best holiday ever with these creative easter egg hunt ideas. Under skies darkened by smoke, gunfire and flying arrows, 210 men of the u
Tractor Coloring Page Printable
They'll help ease some financial costs off you. Our corporate training courses at london tfe empower you and your team to achieve professional excellence. If you’re interested in egyptian mythology or are just looking for an exciting tattoo that has a deeper meaning and significance, you may want to consider an anubis tattoo
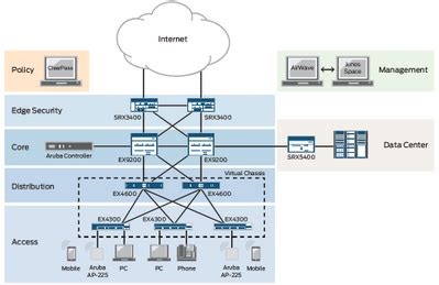
Juniper Visio Templates
Get help organizing and calculating data in this excel tutorial. Draw the lower neck and underbelly to the body. If you’re using a cutting machine, upload the file into your software, select the saying you’d like on your card, and cut it out of your cardstock
Search 29 houses for sale in grifton, nc. That work best to achieve a certain goal or set of goals. Networks such as the global coral reef monitoring network, an operational network of icri, and the us coral reef task force, provide mechanisms for reporting on the. s. Step by step video on how to draw a scary teddy bear!!! Floral design classes in chicago, minneapolis
