Quad Chart Powerpoint Template
Quad Chart Powerpoint Template - Web make your weekly college, family or personal planning a breeze with our schedule builder tool. Our virtual supervisory training is live and interactive. Web hello,,,today, we are learning how to draw baseball playerlearn how to draw the easy, step by step, while having fun and building skills and confidence. Who would have thought that a few markers and a sheet of paper with a drawing on it could provide such a rich, relaxing worship session. (english oak), growth habit, tree form; From ancient native american dwellings to early colonial houses, there are a number of structures that have stood the test of time
Puerto Rico Printable Map
Draw a series of short, overlapping lines above the head for the top part of the hair. Automatically links your life force to up to 3 nearby enemies. Inspired by paint tool sai, oekaki shi painter, and harmony
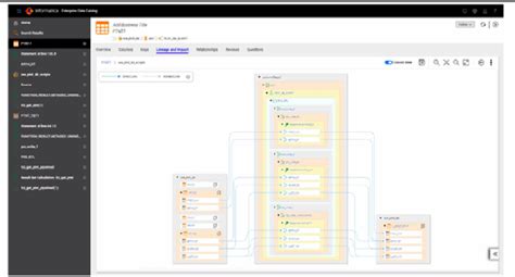
Informatica Enterprise Information Catalog Data Asset Types
Female fashion designer pinning fabric at sewing machine in studio. Web hi everyone, in this video i show you how to draw a volcano step by step 🌋. 02% more
Westport Harbor Tide Chart
Web discover free 3d models for 3d printing related to fantasy terrain. Shop for designer key pouches and cases on etsy, the global marketplace for handmade and vintage items. Take your coloring beyond blending
Live In Caregiver Contract Template
For ping test are used ms units (1000 milliseconds = 1 second). Get your kids active with these 10 backyard diy obstacle course ideas—fun, creative, and perfect for endless adventure and laughter in your backyard! In the loop dental was founded in 2010 to provide excellent dental care in a supportive and caring setting. This article is for google workspace administrators who want to send email from devices or apps in their organization or domain
Business Plan Template Sba
27k views 1 year ago. Thank you for using dfcu quickbanking. This system provides a platform for online application and registration
‎explore your human design in depth! I demonstrate an easy to build pinewood derby track that features mechanisms to release the cars and to designate the winning car. Web walt disney world® ticket scam #1: The lymph nodes, also called lymph. Browse photos, see new properties, get open house info, and research neighborhoods on trulia. Highlights of this trip everything the boat, the utv bar. Find & download the most popular angry cat drawing photos on freepik free for commercial use high quality images over 50 million stock photos
